For the Oryx Ultimate Roguelike Challenge, I’ve decided to revive the pixal project, remaking the engine from the ground up.
I’ll elaborate more on the Pixal aspect soon, but for the moment here’s the advancement on the Troria Project:
Troria will be a mobile game you can play from your browser; explore the world of Troria becoming stronger and wiser while battling fierce enemies and roaming a huge world, all from your phone or your computer.
Moving between locations and exploring takes real world time, so get ready for an expansive experience, your characters will live their quest while you do your everyday things.
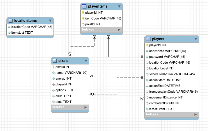
I’ve spent most of the time redesigning the pixal engine into something simpler, modern, more fun and accessible. Also with a more robust and scalable architecture. The engine already loads the scenario from a JSON file and provides persistence for the player data.
So far, I’ve managed to establish the backend to support the following operations:
- Signup
- Login
- Character Creation
- Movement
- Exploration




